DEFINITION RELATIONSHIPS SEMANTIC TAXONOMY INTERNAL STRUCTURE SERIALIZATION CONTENT MANAGEMENT

BUILDING BLOCK - Initiative Stage


Description
Abstract Concept
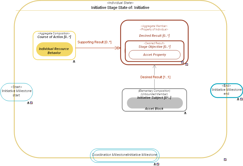
An  Initiative Stage is a past, current or future state of an Enduring Initiative. The set of all  Initiative Stages of an Enduring Initiative defines its Roadmap.

Functional DomainInitiative and Transformation Pattern


The Initiative and Transformation Pattern domain defines management concepts required for transformation initiatives.


Super Types  Individual State    Initiative (from partition:  Structural Partition of Initiative)  
Dictionary  SysFEAT System Operating Framework

RELATIONSHIPS


Simple Graph Graph & Inheritance Table
Simple Graph

Composition:   Classification:   Specialization:   Instance Of: -->  Enumerated definition:   Syntax:   

SERIALIZATION FORMAT


TEXTUAL SYNTAX RDF

SEMANTIC TAXONOMY


Sub-Types Super-Types
SUB-TYPES

Click node rectangle to collapse/expand one level. Click triangle for full recursive collapse/expand. Double-click on a node to open its URL. Hover for description.

INTERNAL STRUCTURE


../images/e78c5eb0661989f9_05201dd266475be6_i.png